Friday April 2026

হটলাইন

কনটেন্টটি শেষ হাল-নাগাদ করা হয়েছে: বুধবার, ৩ সেপ্টেম্বর, ২০১৪ এ ০৪:০৯ PM

সকল-শিশুর-মাঝে-বিনামূল্যে-পাঠ্যবই-বিতরণ

কন্টেন্ট: সেবা এবং ধাপ

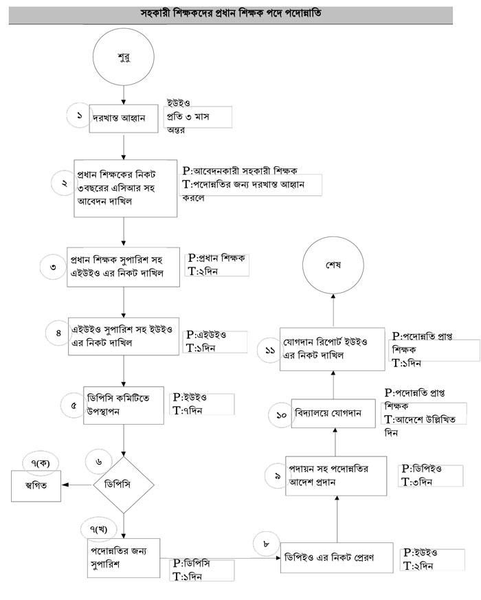
ফাইল ১

এক্সেসিবিলিটি

স্ক্রিন রিডার ডাউনলোড করুন